





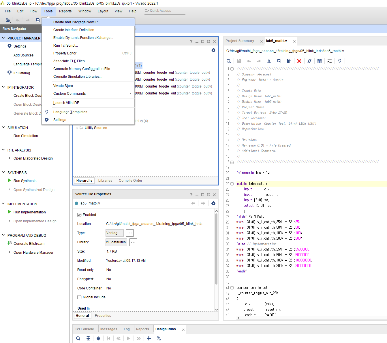
카운터를 이용해서 1초 세기
= 100M를 Count하면 1초


















두개의 v파일을 import해온후
create IP package



어떤 패밀리에서 쓸 수 있게 할거냐





그리고 05번 프로젝트 폴더 밑에
비트스트림을 만들기 위한 프로젝트를 _project suffix를 붙혀 생성
constraints 추가


create block design 방법을 통해서 한다.
여기에 custom IP를 추가할거다.




음 여기서 ip가 잘 호출이 안되는데
이 과정에 대해서 내일 혼자 다시 해보면서 버그 찾고 넘어가도록 하자.
'적극적 생각 > FPGA' 카테고리의 다른 글
| 0715 - 섹션3 - AXI4-Lite Interface 개념 (0) | 2022.07.15 |
|---|---|
| 0715 - 섹션2 - 기초 PL영역을 활용한 LED Blinking (2) (0) | 2022.07.15 |
| 비트스트림 비교 (0) | 2022.07.14 |
| 0714 - 섹션2 - 기초 PS영역을 활용한 helloworld (0) | 2022.07.14 |
| 0714 - 섹션2 - FPGA Overview/Architecture/Xilinx (0) | 2022.07.14 |