















(지금 만들어진 C파일을 '펌웨어'라고 인식해도 맞음)
여기서 sl 연산 사용됨 주목

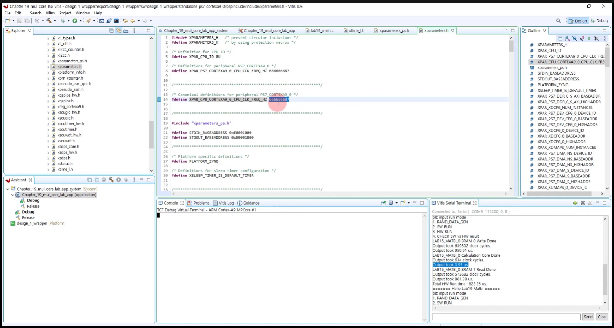
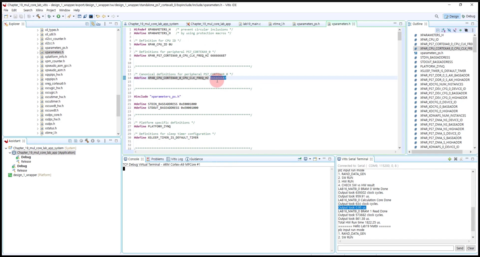
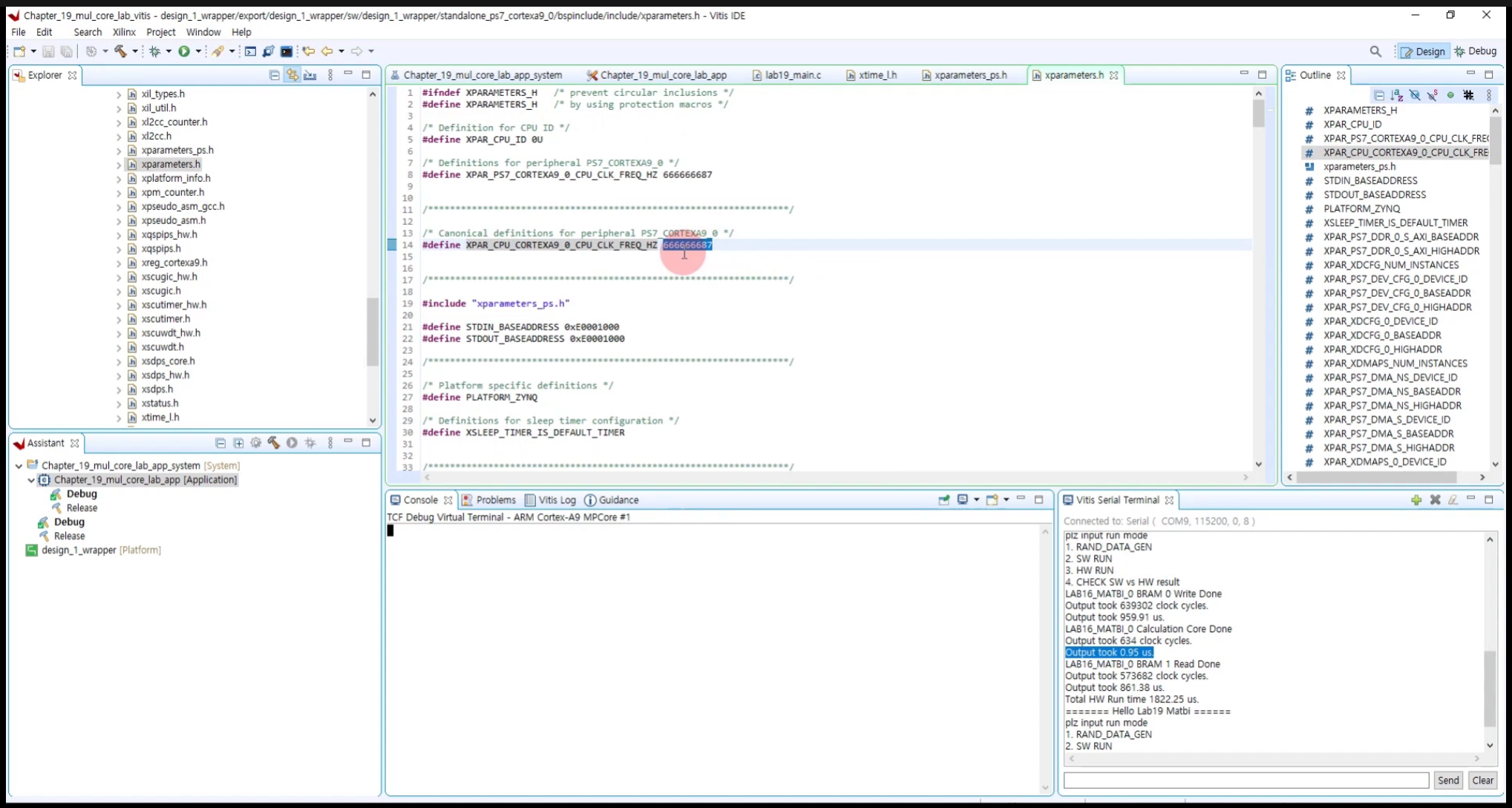
구간별 런타임 시간측정. 및 누적합(HW Processing Time).

HW result buffer 와 SW result buffer 의 매칭



(하드웨어 런타임 측정을 위해
암 코어텍스 프로세스의
주파수 값을 참고하여 계산할 수 있음.)

계산은 1us만 하는데
이동하는데 860*2us의 시간을 사용하고 있다.
ㅋㅋㅋㅋㅋㅋㅋㅋ
그래서 지금은 적합하지 않고
하드웨어가 더 느린 상태이다.



(인터페이스 하나만으로 강좌 하나가 나올 수 있기 때문에
지금 설계된 이 모듈을
AXI4 등 다른 인터페이스로 갈아끼우는 것이 또 매우 중요한 큰 과제이다.)

'적극적 생각 > FPGA' 카테고리의 다른 글
| 생각해보니 HW 올리기전에 TB단에서 검증 더 해줘야 한다. (0) | 2022.08.02 |
|---|---|
| 0802 / Fully Connected Layer 가속기 Core 설계 (1) (0) | 2022.08.02 |
| 0802 / HW 가속기 설계 연습. 8b 곱셈 Core 설계 (0) | 2022.08.02 |
| 0802 / HW Accelerator (가속기)설계 비밀? 우리가 HW 를 공부해야 하는 이유 (0) | 2022.08.02 |
| design_1_wrapper가 필요한 이유 (0) | 2022.07.31 |